Projects

Tradezi: A virtual trading application
Tradezi is a virtual trading platform that allows users to invest in real stocks with virtual money, facilitating learning of market trends and strategies while showcasing a complete DevOps pipeline implementation.
Learn more →
The Physics Hub
The Physics Hub is an open source physics simulations project that was developed by physics students worldwide and aimed to deliver clear and easy to understand physics simulations free for everyone!
Learn more →
Discussion Analyzer for a Precision Learning Portal
In the Precision Learning Portal project, developed a scalable, personalized social learning platform by creating a user interface (UI) including essential functionalities such as question and answer fields, upvote options, and tools for Teaching Assistants (TAs) to verify content. Implemented APIs to assess discussions and manage inactive threads, along with scripts to utilize data for model retraining and identify potential interveners.

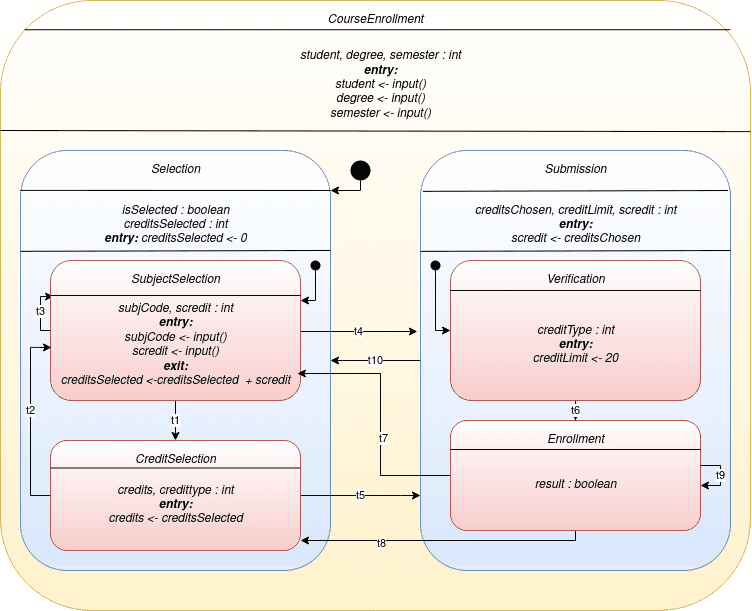
Statechart Simulator
Statechart is a widely accepted visual formalism for specifying complex systems as objects with discrete states, used for modeling in Event-Driven Architecture. Developed a simulator for automated testing.
Learn more →
Interactive reward function Mario
Interactive reward function creation and analysis for an AI agent to play the game of Super Mario.
Learn more →